Из новостей на этой неделе: владельцы ZBrush с бессрочной лицензией не будут получать обновления, Nvidia официально запустила Omniverse, Game Jolt выпиливает порно и хентай с площадки.
Из интересностей: как создавались интерактивный ветер и растительность в God of War, сжатые атласы в Unity Runtime, разбор самых кассовых игр в Steam в 2021 году, история Another World на Amiga, архитектура оружия на примере Erra: Exordium.

Обновления/релизы/новости
Владельцы ZBrush с бессрочной лицензией не будут получать обновления

Maxon в декабре купила Pixologic, создателя ZBrush. И теперь выяснилось, что версии ZBrush с бессрочной лицензией, купленной после 29 декабря 2021, не будут получать обновления (только небольшие обновления с фиксами).
Раньше в течение года после покупки клиенты получали обновления, теперь только по подписке.
Nvidia официально запустила Omniverse после года бетки
Сервис по-прежнему бесплатен для индивидуального использования.
Game Jolt выпиливает порно и хентай с площадки

Вероятно, это связано с тем, что хотят своё приложение в Apple Store выпустить.
Вышел NVIDIA Canvas 1.1
Обновлены модели новыми с более высоким разрешением, более высоким качеством и меньшим количеством артефактов, 4x разрешение, добавлено 5 новых материалов.
Reallusion поддержали фонд развития Blender

В роли серебряного патрона, а это, как минимум, 12к долларов в год на развитие инструмента.
PixCap: инструмент для 3D-анимации в браузере

Облачная платформа, которая позволяет пользователям создавать 3D-анимации в веб-браузере, призвана стать простым в использовании инструментом как для разработчиков 3D-игр, так и для аниматоров.
Халява/раздачи/бандлы/курсы
Бесплатные ассеты в Unreal Engine Marketplace в январе

Как всегда можно забрать новую пачку ассетов.
Новый генератор настроек освещения для Blender 3.0

Инструмент использует геометрические ноды для создания настроек.
Бесплатные генераторы и материалы для Substance 3D Designer

Джефферсон Смит, художник по окружению в Ascendant Studios, выпустил ряд генераторов и материалов, которые можно бесплатно загрузить и использовать. В коллекцию входят генераторы веток и травы, сосновых и хвойных листьев, а также множество материалов, сделанных художником для Nodember.
Интересные статьи/видео
Интерактивный ветер и растительность в God of War
В выступлении с GDC 2019 Шон Фили из Sony Santa Monica Studio рассказывает о разработке надёжной интерактивной системы ветра и растений. Приводится как обобщённый алгоритм, так и неудачные примеры реализаций.
Всё для того, чтобы герой мог почувствовать себя могущественным персонажем.
Разбор самых кассовых игр в Steam в 2021 году

Занятные моменты из статьи:
- Рулят игры-сервисы.
- 13 из 24 игр из топа попали в топ-100 в 2019 году. А 15 из 24 лучших игр также попали в чарты 2020 года. Если не брать в расчёт Forza Horizon 4, то из 2021 года в топ попало 8 игр: Battlefield 2042, Naraka: Bladepoint, New World, Forza Horizon 5, Valheim, Back 4 Blood, FIFA 22 и It Takes Two.
- 22 из 100 премиальные игры без IAP или DLC.
Использование фотограмметрии и Unreal Engine для создания мрачной средневековой сцены

Адам Ярош и Михал Межеевски из Scans Factory рассказали о свой последней сцене в стиле Dark Souls, созданной с использованием фотограмметрии и Unreal Engine.
История Another World на Amiga
Хорошее видео от Modern Vintage Gamer про разработку Another World. Там в описании ещё много полезных ссылок.
Одна из ссылок на серию статей Fabien Sanglard про порт игры на различные платформы. Я эту серию даже частично переводил.
Архитектура оружия на примере Erra: Exordium
Максим, программист из Erra: Exordium рассказал про архитектуру оружия в их игре. В статье разобрано из чего состоят механизмы управления холодного и огнестрельного оружия, как устроено взаимодействие главного героя с оружием и прочее.
Как очистить проект от неиспользуемых ассетов в Unreal Engine

Проблема захламления проекта кучей ассетов стоит почти у каждой команды, когда проект доходит до определенных стадий. В самом проекте остаются ассеты из прототипов, из покупных паков с маркетплейса, а так же просто лишний хлам, который, по тем или иным причинам, стал не нужен. Рано или поздно, проект начинает весить десятки гигабайт, в то время как рабочий и нужный контент остается не больше пары гигабайт. В своей статье Александр Блинцов рассказал, как почистить проект от мусора.
Создание панели управления в Maya, ZBrush и Substance 3D Painter

Алекс Уитт поделился подробным разбором проекта Interphone Control Panel, показал рабочий процесс Unreal Engine 5 без постобработки.
Рекомендации по доступности в играх
Экспрессивный доклад с GDC 2021 от Карен Стивенс с конкретными примерами того, как сделать игры более доступными. Речь как про конкретные устройства, так и про настройки внутри игр.
И, что самое важное, часть подобных настроек не требует больших ресурсов на реализацию, но позволит насладиться игрой тем, кто иначе не смог бы.
Путь мобильной разработки до первой игры

Артём в статье поделился опытом как он пришёл к тому, что сейчас всё своё свободное время уделяет именно разработке игр и поделился результатами.
Создание трейлера Xbox Series X/S
Колин Уркхарт, соучредитель и генеральный директор DI4D, поделился творческим процессом, который стоял за созданием трейлера Xbox Series X/S Power Your Dream и рассказал о технологиях захвата лица.
Как сделать бесшовную анимацию снега: на примере изометрической 3D-сценки в Blender
3D-художник Аарон ван де Вейенберг даёт пошаговый урок создания бесшовной анимации падающего снега.
Разбор видео на DTF.
Создание сцены, похожей на работы студии Ghibli, на 100% в Substance 3D Designer

Шучан Ванг поведал о работе, вдохновлённой Хаяо Миядзаки, рассказал о цветовой гамме и отметил важность ощущения картины.
Сжатые атласы в Unity Runtime

Юрий Грачев, программист из студии Whalekit (автора зомби-шутера Left to Survive) поделился методом получения сжатых атласов в рантайме. Рассказал, что вообще такое атласы, для чего они нужны и какие требования предъявляются к исходным текстурам и рассмотрел самый простой способ собрать в рантайме атлас и то, как оценить результат с технической точки зрения.
Control: костюмы в играх
В докладе с GDC 2019 дизайнер костюмов Хели Саломаа демонстрирует процесс создания костюмов для персонажей в Control, представляя способы интеграции дизайнера в процесс создания персонажей. Хели до работы в Remedy вообще не имела опыта разработки игр.
Как Unreal помог создать Chorus

Команда Epic Games поговорила с разработчиками Deep Silver Fishlabs о том, как компания совершила скачок от создания любимой серии мобильных космических симуляторов Galaxy on Fire к совершенно новому виду космической игры для ПК, PlayStation 4, PlayStation 5, Stadia, Luna, Xbox One, и Xbox Series X/S. Обсудили, чем студия вдохновлялась и о том, как Unreal Engine вдохнул жизнь в их новые концепции.
Создание детализированной ретро-комнаты в 3ds Max и Omniverse

Эндрю Аверкин рассказал о работе над проектом Storyteller и поделился историей, написанной для него, а также поведал о работе в Omniverse Create.
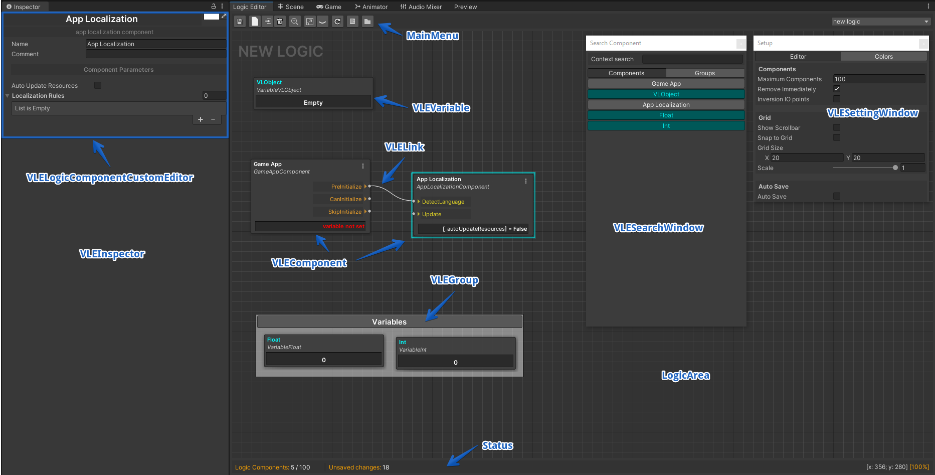
Визуальный редактор логики для Unity3d. Часть 3

В завершающей статье речь идёт именно о редакторе Unity. Данный аспект всей системы в целом является наиболее сложным и обширным, в том числе и по реализации. Автор постарался раскрыть все основные моменты архитектуры, а также те решения, которые он использовал для создания таких вещей, как рисование связей, компонентов, инспектора и т. п.
Использование UE для шоу Xanadu на YouTube
Команда Epic Games пообщалась с авторами канала и узнали, как они используют Unreal Engine для своего шоу.
Настройка анимаций персонажей в Far Cry 6

Старший аниматор Сани Спектра поведала о том, как стала аниматором, рассказала о фиче Nexus в Far Cry 6, над которой она работала, и объяснила, как она вошла в роль наставника в CG Spectrum.
От биологии к играм. Первая российская игра про жизнь в шкуре динозавра

Разработчик Cretaceous Runner делится воспоминаниями о разработке симулятора динозавра.
Смешение различных архитектурных стилей для создания древнего города

Художник по окружению Миха Марушко поделился подробным разбором сцены Нового Вавилона, вдохновленной древней архитектурой, подробно объяснил работу с освещением и текстурированием и показал, как собиралась сцена.
Разное
Почему так мало нормальных туториалов по геймдизайну

Хорошее обсуждение на Реддите.
50 игр на Unreal Engine, выходящих в 2022
В 2022 выходит (по планам) более 50 игр на Unreal Engine. Чтобы отметить это, Epic Games создали видео, посвящённое грядущим долгожданным проектам.
Подробнее про каждый из проектов можно почитать в блоге компании.
Разбор VFX в фильме Jungle Cruise
Weta Digital показала работу с визуальными эффектами в недавно вышеднем фильме.
Более детальный взгляд на текстурирование в Arcane
Художники Fortiche наконец-то поделились закулисьем работы над сериалом для Nextflix

- ARCANE — Vi — Texturing
- ARCANE — Firelight Leader — Textures
- ARCANE// jinx’s fishbones
- Arcane — Character texturing
Если хотите поддержать выход дайджеста и других материалов, сделать это можно одним из способов.
